«Половые гормоны? Они делают из мужчины мужчину, а из женщины женщину. Это не только про секс и детей. Они контролируют всю нашу жизнь, влияют на энергию, мысли, тело и даже судьбоносные решения. Следить за балансом половых гормонов — значит инвестировать в качество жизни на десятилетия вперёд», - так ответил искусственный интеллект на просьбу рассказать про половые гормоны. Не соврал.
Без адекватной и сбалансированной эндокринной регуляции здоровья не достичь. Для адекватного контроля необходимо располагать точной и своевременной информацией об изменениях гормонального фона. Исследование уровня гормонов в лаборатории – не только полезный диагностический инструмент, но и ключ к управлению здоровьем.
Половые гормоны: андрогены, эстрогены и прогестагены, принадлежат к группе стероидных гормонов. Стероидную природу также имеют:
- минералокортикоиды, регулирующие водно-солевой обмен;
- глюкокортикоиды, управляющие обменом веществ, подавляющие воспаление и активность иммунитета.
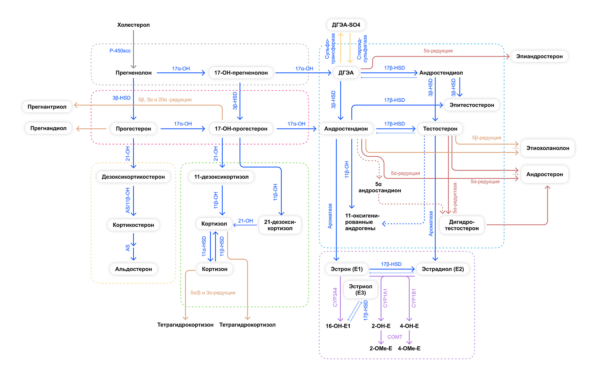
Все стероидные гормоны вырабатываются из холестерина в каскаде множества биохимических превращений. Схема синтеза стероидных гормонов напоминает реку: общее русло делится на 3 основных направления, которые распадаются на множество ручейков, ветвящихся и снова соединяющихся между собой. В зависимости от потребностей организма, активность каждого из путей может усиливается или ослабляться. При развитии заболеваний часть направлений может быть заблокирована, что приведет к «переполнению» на предыдущих уровнях. И, наоборот, избыточно функционирующая ветвь может «обкрадывать» другие. Чтобы лучше понимать регуляторные механизмы, полезно иметь представление не только об основных стероидных гормонах, но и об их ключевых предшественниках и метаболитах.
В недавнем прошлом исследование промежуточных форм стероидных гормонов представляло существенные сложности. Широко применяемые иммунохимические методы не обладают достаточной чувствительностью и специфичностью: они не способны измерять крайне низкие уровни некоторых стероидов и разделять структурно-родственные молекулы из-за перекрестных реакций. В настоящее время эта проблема решена. Метод высокоэффективной жидкостной хроматографии в тандеме с масс-спектрометрией не только обладает требуемыми характеристиками точности измерений, но и позволяет одновременно исследовать несколько показателей. Это общепризнанный «золотой стандарт» определения стероидных гормонов.
В лаборатории CHROMOLAB можно исследовать как отдельные стероидные гормоны, так и провести комплексную оценку стероидного статуса. В зависимости от диагностической задачи, определение стероидных гормонов проводится в слюне, сыворотке крови или моче.
В слюне содержатся только активные, несвязанные с белками формы гормонов, так как проникновению крупных белковых молекул препятствуют тканевые барьеры. Уровень стероидных гормонов в слюне хорошо коррелирует с их концентрацией в крови. Исследование слюны подходит для первичной оценки уровня стероидных гормонов в рамках превентивного подхода, а также для контроля гормональной заместительной терапии. Важно тщательно соблюдать требования по подготовке к исследованию, отбору и хранению проб, так как уровень показателей в слюне может существенно отклоняться из-за влияния внешних условий!
Исследование уровня стероидных гормонов в крови – основной подход для диагностики заболеваний, вызванных нарушениями эндокринной регуляции. В крови определяются общие фракции гормонов: как свободные, так и связанные с белками плазмы.
Анализ мочи позволяет оценить выделение активных стероидов, а также их метаболитов – продуктов, образовавшихся после выполнения биологической функции. Исследование мочи применяется для оценки суточной экскреции гормонов, для контроля эндогенной продукции тестостерона, а также в спортивной медицине.
Таблица стероидные гормоны
Исследование показателей стероидного профиля в слюне
GH36 Стероидный профиль в слюне, 4 показателя, метод ХМС
GH35 Стероидный профиль в слюне, 8 показателей, метод ХМС
GH34 Стероидный профиль в слюне, 13 показателей, метод ХМС
GH59 Стероидный профиль в слюне, 14 показателей, метод ХМС
Исследование показателей стероидного профиля в крови
GH21 Стероидный профиль в крови, 12 показателей, метод ХМС
GH23 Стероидный профиль в крови, 13 показателей, метод ХМС
GH24 Стероидный профиль в крови, 16 показателей, метод ХМС
GH25 Стероидный профиль в крови, 18 показателей, метод ХМС
GH46 Тестостерон в крови, метод ХМС
Исследование показателей стероидного профиля в моче
GH30 Эстрогены и прегнандиол в моче, 4 показателя, метод ХМС
GH32 Стероидный профиль в моче, 8 показателей, метод ХМС
GH33 Стероидный профиль в моче, 12 показателей, метод ХМС
Запись на эту дату уже закрыта, пожалуйста выберите другую.